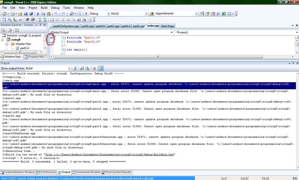
Har en liten C++ case: Cannot open/update program database, bigtaim.
-
Populær nå
-
For en tullete kommentar! Hun tålte ikke kritikken og skriver usaklig. 1 2 3 4 15
Av Boing_80, i Politikk og samfunn
- 291 svar
- 4 760 visninger
-
-
Hvem er aktive 0 medlemmer
- Ingen innloggede medlemmer aktive

Anbefalte innlegg
Opprett en konto eller logg inn for å kommentere
Du må være et medlem for å kunne skrive en kommentar
Opprett konto
Det er enkelt å melde seg inn for å starte en ny konto!
Start en kontoLogg inn
Har du allerede en konto? Logg inn her.
Logg inn nå